PEP 789 – Preventing task-cancellation bugs by limiting yield in async generators
- Author:
- Zac Hatfield-Dodds <zac at zhd.dev>, Nathaniel J. Smith <njs at pobox.com>
- PEP-Delegate:
- Discussions-To:
- Discourse thread
- Status:
- Draft
- Type:
- Standards Track
- Created:
- 14-May-2024
- Python-Version:
- 3.14
Abstract
Structured concurrency is increasingly popular in Python. Interfaces such as
the asyncio.TaskGroup and asyncio.timeout context managers support
compositional reasoning, and allow developers to clearly scope the lifetimes of
concurrent tasks. However, using yield to suspend a frame inside such a
context leads to situations where the wrong task is canceled, timeouts are
ignored, and exceptions are mishandled. More fundamentally, suspending a frame
inside a TaskGroup violates the structured concurrency design principle that
child tasks are encapsulated within their parent frame.
To address these issues, this PEP proposes a new sys.prevent_yields() context
manager. When syntactically inside this context, attempting to yield will
raise a RuntimeError, preventing the task from yielding. Additionally, a
mechanism will be provided for decorators such as @contextmanager to allow
yields inside the decorated function. sys.prevent_yields() will be used by
asyncio and downstream libraries to implement task groups, timeouts, and
cancellation; and a related mechanism by contextlib etc. to convert
generators into context managers which allow safe yields.
Background
Structured concurrency is increasingly popular in Python, in the form of newer
asyncio interfaces and third-party libraries such as Trio and anyio.
These interfaces support compositional reasoning, so long as users never write
a yield which suspends a frame while inside a cancel scope.
A cancel scope is a context manager which can… cancel… whatever work occurs
within that context (…scope). In asyncio, this is implicit in the design of
with asyncio.timeout(): or async with asyncio.TaskGroup() as tg:, which
respectively cancel the contained work after the specified duration, or cancel
sibling tasks when one of them raises an exception. The core functionality of
a cancel scope is synchronous, but the user-facing context managers may be
either sync or async. [1] [2]
This structured approach works beautifully, unless you hit one specific sharp
edge: breaking the nesting structure by yielding inside a cancel scope.
This has much the same effect on structured control flow as adding just a few
cross-function gotos, and the effects are truly dire:
- The wrong task can be canceled, whether due to a timeout, an error in a sibling task, or an explicit request to cancel some other task
- Exceptions, including
CancelledError, can be delivered to the wrong task - Exceptions can go missing entirely, being dropped instead of added to an
ExceptionGroup
Problem statement
Here’s the fundamental issue: yield suspends a call frame. It only makes sense to yield in a leaf frame – i.e., if your call stack goes like A -> B -> C, then you can suspend C, but you can’t suspend B while leaving C running.
But, TaskGroup is a kind of “concurrent call” primitive, where a single frame can have multiple child frames that run concurrently. This means that if we allow people to mix yield and TaskGroup, then we can end up in exactly this situation, where B gets suspended but C is actively running. This is nonsensical, and causes serious practical problems (e.g., if C raises an exception and A has returned, we have no way to propagate it).
This is a fundamental incompatibility between generator control flow and structured concurrency control flow, not something we can fix by tweaking our APIs. The only solution seems to be to forbid yield inside a TaskGroup.
Although timeouts don’t leave a child task running, the close analogy and related problems lead us to conclude that yield should be forbidden inside all cancel scopes, not only TaskGroups. See Can’t we just deliver exceptions to the right place? for discussion.
Motivating examples
Let’s consider three examples, to see what this might look like in practice.
Leaking a timeout to the outer scope
Suppose that we want to iterate over an async iterator, but wait for at most
max_time seconds for each element. We might naturally encapsulate the logic
for doing so in an async generator, so that the call site can continue to use a
straightforward async for loop:
async def iter_with_timeout(ait, max_time):
try:
while True:
with timeout(max_time):
yield await anext(ait)
except StopAsyncIteration:
return
async def fn():
async for elem in iter_with_timeout(ait, max_time=1.0):
await do_something_with(elem)
Unfortunately, there’s a bug in this version: the timeout might expire after the
generator yields but before it is resumed! In this case, we’ll see a
CancelledError raised in the outer task, where it cannot be caught by the
with timeout(max_time): statement.
The fix is fairly simple: get the next element inside the timeout context, and then yield outside that context.
async def correct_iter_with_timeout(ait, max_time):
try:
while True:
with timeout(max_time):
tmp = await anext(ait)
yield tmp
except StopAsyncIteration:
return
Leaking background tasks (breaks cancellation and exception handling)
Timeouts are not the only interface which wrap a cancel scope - and if you
need some background worker tasks, you can’t simply close the TaskGroup
before yielding.
As an example, let’s look at a fan-in generator, which we’ll use to merge the
feeds from several “sensors”. We’ll also set up our mock sensors with a small
buffer, so that we’ll raise an error in the background task while control flow
is outside the combined_iterators generator.
import asyncio, itertools
async def mock_sensor(name):
for n in itertools.count():
await asyncio.sleep(0.1)
if n == 1 and name == "b": # 'presence detection'
yield "PRESENT"
elif n == 3 and name == "a": # inject a simple bug
print("oops, raising RuntimeError")
raise RuntimeError
else:
yield f"{name}-{n}" # non-presence sensor data
async def move_elements_to_queue(ait, queue):
async for obj in ait:
await queue.put(obj)
async def combined_iterators(*aits):
"""Combine async iterators by starting N tasks, each of
which move elements from one iterable to a shared queue."""
q = asyncio.Queue(maxsize=2)
async with asyncio.TaskGroup() as tg:
for ait in aits:
tg.create_task(move_elements_to_queue(ait, q))
while True:
yield await q.get()
async def turn_on_lights_when_someone_gets_home():
combined = combined_iterators(mock_sensor("a"), mock_sensor("b"))
async for event in combined:
print(event)
if event == "PRESENT":
break
print("main task sleeping for a bit")
await asyncio.sleep(1) # do some other operation
asyncio.run(turn_on_lights_when_someone_gets_home())
When we run this code, we see the expected sequence of observations, then a
‘detection’, and then while the main task is sleeping we trigger that
RuntimeError in the background. But… we don’t actually observe the
RuntimeError, not even as the __context__ of another exception!
>> python3.11 demo.py
a-0
b-0
a-1
PRESENT
main task sleeping for a bit
oops, raising RuntimeError
Traceback (most recent call last):
File "demo.py", line 39, in <module>
asyncio.run(turn_on_lights_when_someone_gets_home())
...
File "demo.py", line 37, in turn_on_lights_when_someone_gets_home
await asyncio.sleep(1) # do some other operation
File ".../python3.11/asyncio/tasks.py", line 649, in sleep
return await future
asyncio.exceptions.CancelledError
Here, again, the problem is that we’ve yielded inside a cancel scope;
this time the scope which a TaskGroup uses to cancel sibling tasks when one
of the child tasks raises an exception. However, the CancelledError which
was intended for the sibling task was instead injected into the outer task,
and so we never got a chance to create and raise an
ExceptionGroup(..., [RuntimeError()]).
To fix this, we need to turn our async generator into an async context manager, which yields an async iterable - in this case a generator wrapping the queue; in future perhaps the queue itself:
async def queue_as_aiterable(queue):
# async generators that don't `yield` inside a cancel scope are fine!
while True:
try:
yield await queue.get()
except asyncio.QueueShutDown:
return
@asynccontextmanager # yield-in-cancel-scope is OK in a context manager
async def combined_iterators(*aits):
q = asyncio.Queue(maxsize=2)
async with asyncio.TaskGroup() as tg:
for ait in aits:
tg.create_task(move_elements_to_queue(ait, q))
yield queue_as_aiterable(q)
async def turn_on_lights_when_someone_gets_home():
...
async with combined_iterators(...) as ait:
async for event in ait:
...
In a user-defined context manager
Yielding inside a cancel scope can be safe, if and only if you’re using the generator to implement a context manager [3] - in this case any propagating exceptions will be redirected to the expected task.
We’ve also implemented the ASYNC101 linter rule in flake8-async, which warns against yielding in
known cancel scopes. Could user education be sufficient to avoid these
problems? Unfortunately not: user-defined context managers can also wrap a
cancel scope, and it’s infeasible to recognize or lint for all such cases.
This regularly arises in practice, because ‘run some background tasks for the
duration of this context’ is a very common pattern in structured concurrency.
We saw that in combined_iterators() above; and have seen this bug in
multiple implementations of the websocket protocol:
async def get_messages(websocket_url):
# The websocket protocol requires background tasks to manage the socket heartbeat
async with open_websocket(websocket_url) as ws: # contains a TaskGroup!
while True:
yield await ws.get_message()
async with open_websocket(websocket_url) as ws:
async for message in get_messages(ws):
...
Specification
To prevent these problems, we propose:
- a new context manager,
with sys.prevent_yields(reason): ...which will raise a RuntimeError if you attempt to yield while inside it. [4] Cancel-scope-like context managers in asyncio and downstream code can then wrap this to prevent yielding inside their with-block. - a mechanism by which generator-to-context-manager decorators can allow yields
across one call. We’re not yet sure what this should look like; the leading
candidates are:
- a code-object attribute,
fn.__code__.co_allow_yields = True, or - some sort of invocation flag, e.g.
fn.__invoke_with_yields__, to avoid mutating a code object that might be shared between decorated and undecorated functions
- a code-object attribute,
Implementation - tracking frames
The new sys.prevent_yields context manager will require interpreter support.
For each frame, we track the entries and exits of this context manager.
We’re not particularly attached to the exact representation; we’ll discuss it as a stack (which would support clear error messages), but more compact representations such as pair-of-integers would also work.
- When entering a newly-created or resumed frame, initialize empty stacks of entries and exits.
- When returning from a frame, merge these stacks into that of the parent frame.
- When yielding:
- if
entries != [] and not frame.allow_yield_flag, raise aRuntimeErrorinstead of yielding (the new behavior this PEP proposes) - otherwise, merge stacks into the parent frame as for a return.
- if
Because this is about yielding frames within a task, not switching between
tasks, syntactic yield and yield from should be affected, but await
expressions should not.
We can reduce the overhead by storing this metadata in a single stack per thread for all stack frames which are not generators.
Worked examples
No-yield example
In this example, we see multiple rounds of the stack merging as we unwind from
sys.prevent_yields, through the user-defined ContextManager, back to the
original Frame. For brevity, the reason for preventing yields is not shown;
it is part of the “1 enter” state.
With no yield we don’t raise any errors, and because the number of enters
and exits balance the frame returns as usual with no further tracking.
Attempts-to-yield example
In this example, the Frame attempts to yield while inside the
sys.prevent_yields context. This is detected by the interpreter,
which raises a RuntimeError instead of suspending the frame.
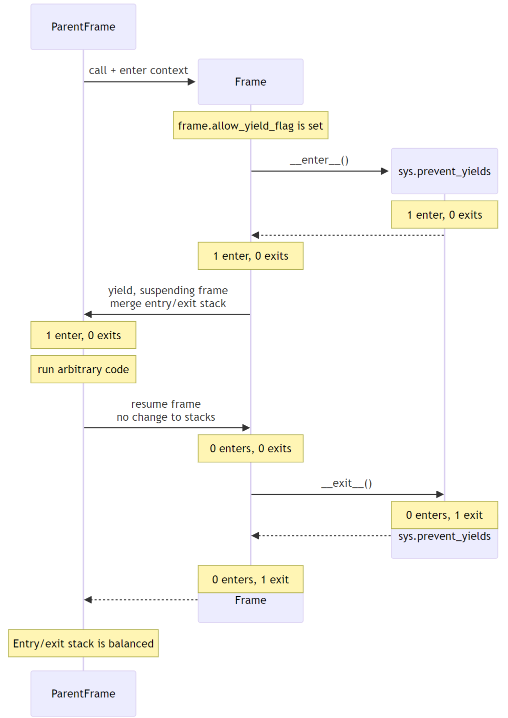
Allowed-to-yield example
In this example, a decorator has marked the Frame as allowing yields. This
could be @contextlib.contextmanager or a related decorator.
When the Frame is allowed to yield, the entry/exit stack is merged into the parent frame’s stack before suspending. When the Frame resumes, its stack is empty. Finally, when the Frame exits, the exit is merged into the parent frame’s stack, rebalancing it.
This ensures that the parent frame correctly inherits any remaining
sys.prevent_yields state, while allowing the Frame to safely suspend
and resume.
Allowing yield for context managers
TODO: this section is a placeholder, pending a decision on the mechanism for ``@contextmanager`` to re-enable yields in the wrapped function.
- Explain and show a code sample of how
@asynccontextmanagersets the flag
Note that third-party decorators such as @pytest.fixture demonstrate that
we can’t just have the interpreter special-case contextlib.
Behavior if sys.prevent_yields is misused
While unwise, it’s possible to call sys.prevent_yields.__enter__ and
.__exit__ in an order that does not correspond to any valid nesting, or get
an invalid frame state in some other way.
There are two ways sys.prevent_yields.__exit__ could detect an invalid state.
First, if yields are not prevented, we can simply raise an exception without
changing the state. Second, if an unexpected entry is at the top of the stack,
we suggest popping that entry and raising an exception – this ensures that
out-of-order calls will still clear the stack, while still making it clear that
something is wrong.
(and if we choose e.g. an integer- rather than stack-based representation, such states may not be distinguishable from correct nesting at all, in which case the question will not arise)
Anticipated uses
In the standard library, sys.prevent_yields could be used by
asyncio.TaskGroup, asyncio.timeout, and asyncio.timeout_at.
Downstream, we expect to use it in trio.CancelScope, async fixtures (in
pytest-trio, anyio, etc.), and perhaps other places.
We consider use-cases unrelated to async correctness, such as preventing
decimal.localcontext from leaking out of a generator, out of scope for this
PEP.
The generator-to-context-manager support would be used by
@contextlib.(async)contextmanager, and if necessary in (Async)ExitStack.
Backwards Compatibility
The addition of the sys.prevent_yields context manager, changes to
@contextlib.(async)contextmanager, and corresponding interpreter
support are all fully backwards-compatible.
Preventing yields inside asyncio.TaskGroup, asycio.timeout, and
asyncio.timeout_at would be a breaking change to at least some code in the
wild, which (however unsafe and prone to the motivating problems above) may work
often enough to make it into production.
We will seek community feedback on appropriate deprecation pathways for standard-library code, including the suggested length of any deprecation period. As an initial suggestion, we could make suspending stdlib contexts emit a DeprecationWarning only under asyncio debug mode in 3.14; then transition to warn-by-default and error under debug mode in 3.15; and finally a hard error in 3.16.
Irrespective of stdlib usage, downstream frameworks would adopt this functionality immediately.
How widespread is this bug?
We don’t have solid numbers here, but believe that many projects are affected in the wild. Since hitting a moderate and a critical bug attributed to suspending a cancel scope in the same week at work, we’ve used static analysis with some success. Three people Zac spoke to at PyCon recognized the symptoms and concluded that they had likely been affected.
TODO: run the ASYNC101 lint rule across ecosystem projects, e.g. the aio-libs packages, and get some sense of frequency in widely-used PyPI packages? This would help inform the break/deprecation pathways for stdlib code.
How to Teach This
Async generators are very rarely taught to novice programmers.
Most intermediate and advanced Python programmers will only interact with this
PEP as users of TaskGroup, timeout, and @contextmanager. For this
group, we expect a clear exception message and documentation to be sufficient.
- A new section will be added to the developing with asyncio page, which
briefly states that async generators are not permitted to
yieldwhen inside a “cancel scope” context, i.e.TaskGrouportimeoutcontext manager. We anticipate that the problem-restatement and some parts of the motivation section will provide a basis for these docs. - In the docs for each context manager which wraps a cancel scope, and thus now
sys.prevent_yields, include a standard sentence such as “If used within an async generator, [it is an error toyieldinside this context manager].” with a hyperlink to the explanation above.
For asyncio, Trio, curio, or other-framework maintainers who implement
cancel scope semantics, we will ensure that the documentation of
sys.prevent_yields gives a full explanation distilled from the solution and
implementation sections of this PEP. We anticipate consulting most such
maintainers for their feedback on the draft PEP.
Rejected alternatives
PEP 533, deterministic cleanup for iterators
PEP 533 proposes adding __[a]iterclose__ to the iterator protocol,
essentially wrapping a with [a]closing(ait) around each (async) for loop.
While this would be useful for ensuring timely and deterministic cleanup of
resources held by iterators, the problem it aims to solve, it does not fully
address the issues that motivate this PEP.
Even with PEP 533, misfired cancellations would still be delivered to the wrong
task and could wreak havoc before the iterator is closed. Moreover, it does not
address the fundamental structured concurrency problem with TaskGroup, where
suspending a frame that owns a TaskGroup is incompatible with the model of child
tasks being fully encapsulated within their parent frame.
Deprecate async generators entirely
At the 2024 language summit, several attendees suggested instead deprecating async generators in toto. Unfortunately, while the common-in-practice cases all use async generators, Trio code can trigger the same problem with standard generators:
# We use Trio for this example, because while `asyncio.timeout()` is async,
# Trio's CancelScope type and timeout context managers are synchronous.
import trio
def abandon_each_iteration_after(max_seconds):
# This is of course broken, but I can imagine someone trying it...
while True:
with trio.move_on_after(max_seconds):
yield
@trio.run
async def main():
for _ in abandon_each_iteration_after(max_seconds=1):
await trio.sleep(3)
If it wasn’t for the bug in question, this code would look pretty idiomatic - but after about a second, instead of moving on to the next iteration it raises:
Traceback (most recent call last):
File "demo.py", line 10, in <module>
async def main():
File "trio/_core/_run.py", line 2297, in run
raise runner.main_task_outcome.error
File "demo.py", line 12, in main
await trio.sleep(3)
File "trio/_timeouts.py", line 87, in sleep
await sleep_until(trio.current_time() + seconds)
...
File "trio/_core/_run.py", line 1450, in raise_cancel
raise Cancelled._create()
trio.Cancelled: Cancelled
Furthermore, there are some non-cancel-scope synchronous context managers which
exhibit related problems, such as the abovementioned decimal.localcontext.
While fixing the example below is not a goal of this PEP, it demonstrates that
yield-within-with problems are not exclusive to async generators:
import decimal
def why_would_you_do_this():
with decimal.localcontext(decimal.Context(prec=1)):
yield
one = decimal.Decimal(1)
print(one / 3) # 0.3333333333333333333333333333
next(gen := why_would_you_do_this())
print(one / 3) # 0.3
While I’ve had good experiences in async Python without async generators [5], I’d prefer to fix the problem than remove them from the language.
Can’t we just deliver exceptions to the right place?
If we implemented PEP 568 (Generator-sensitivity for Context Variables; see
also PEP 550), it would be possible to handle exceptions from timeouts: the
event loop could avoid firing a CancelledError until the generator frame
which contains the context manager is on the stack - either when the generator
is resumed, or when it is finalized.
This can take arbitrarily long; even if we implemented PEP 533 to ensure timely cleanup on exiting (async) for-loops it’s still possible to drive a generator manually with next/send.
However, this doesn’t address the other problem with TaskGroup. The model
for generators is that you put a stack frame in suspended animation and can then
treat it as an inert value which can be stored, moved around, and maybe
discarded or revived in some arbitrary place. The model for structured
concurrency is that your stack becomes a tree, with child tasks encapsulated
within some parent frame. They’re extending the basic structured programming
model in different, and unfortunately incompatible, directions.
Suppose for example that suspending a frame containing an open TaskGroup
also suspended all child tasks. This would preserve the ‘downward’ structured
concurrency, in that children remain encapsulated - albeit at the cost of
deadlocking both of our motivating examples, and much real-world code.
However, it would still be possible to resume the generator in a different
task, violating the ‘upwards’ invariant of structured concurrency.
We don’t think it’s worth adding this much machinery to handle cancel scopes, while still leaving task groups broken.
Alternative implementation - inspecting bytecode
Jelle Zijlstra has sketched an alternative, where sys.prevent_yields
inspects the bytecode of callers until satisfied that there is no yield between
the calling instruction pointer and the next context exit. We expect that
support for syntatically-nested context managers could be added fairly easily.
However, it’s not yet clear how this would work when user-defined context
managers wrap sys.prevent_yields. Worse, this approach ignores explicit
calls to __enter__() and __exit__(), meaning that the context management
protocol would vary depending on whether the with statement was used.
The ‘only pay if you use it’ performance cost is very attractive. However, inspecting frame objects is prohibitively expensive for core control-flow constructs, and causes whole-program slowdowns via de-optimization. On the other hand, adding interpreter support for better performance leads back to the same pay-regardless semantics as our preferred solution above.
Footnotes
Copyright
This document is placed in the public domain or under the CC0-1.0-Universal license, whichever is more permissive.
Source: https://github.com/python/peps/blob/main/peps/pep-0789.rst
Last modified: 2026-02-11 17:23:19 GMT